Appearance
Tax Verification Number Verification API (TIN)
Introduction
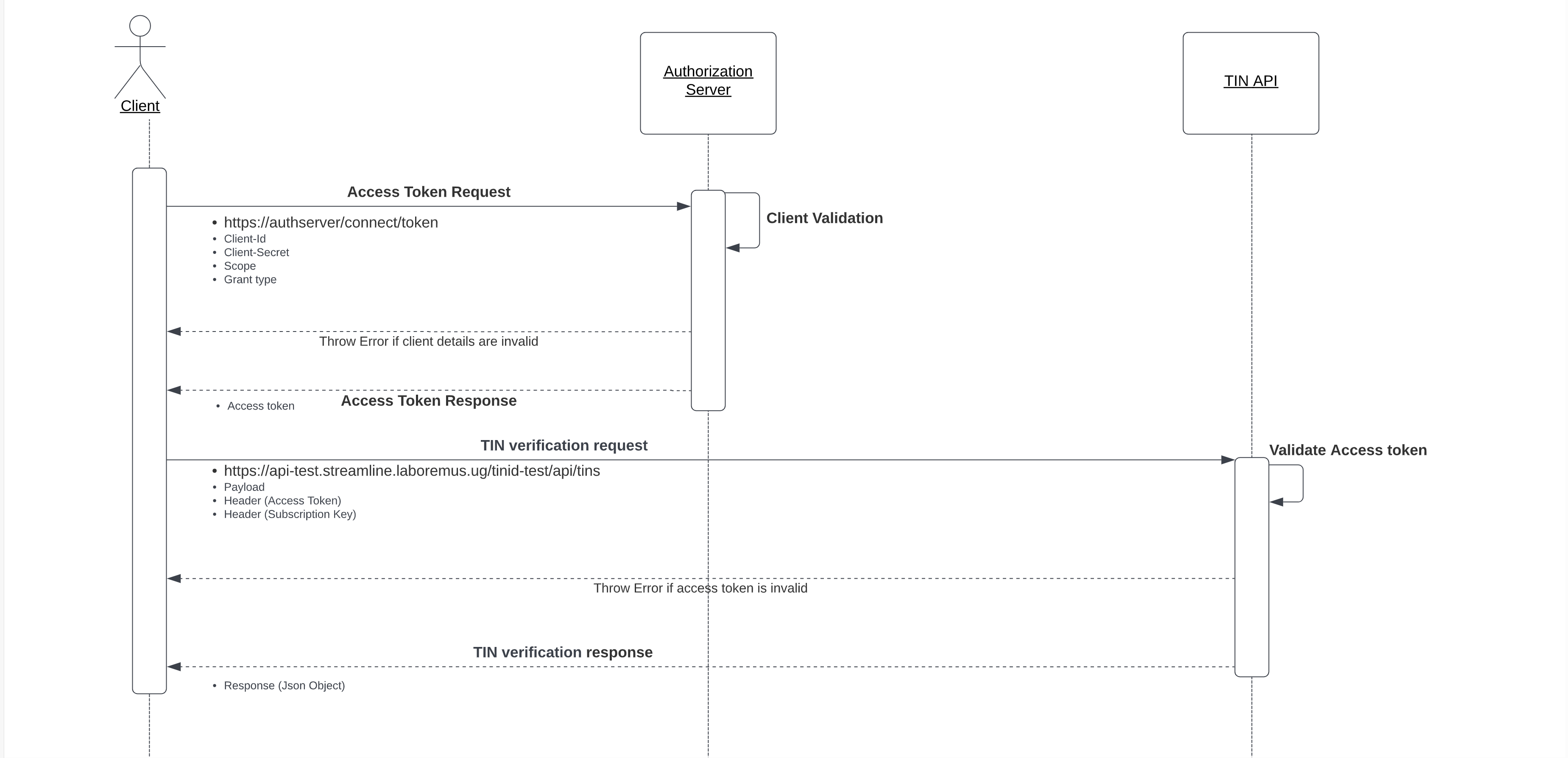
This API helps developers verify TIN information for a Ugandan citizen. It interfaces with the URA database to provide this information. The API is synchronous and returns the expected results in the response. The details are also stored in the database and can be accessed using a unique identifier assigned at the time of verification. Version 1 of the API is synchronous, as one request is submitted and a response is then returned. Version 2 of the API is asynchronous, and is broken down into the two-step process below
- Send a request to the TIN Verification endpoint to receive a unique identifier for the request.
- Use the unique identifier to get the status of the request details by calling the ‘Get request status’ endpoint.
Sequence diagrams
V1

V2

Business use case
